This article is deal with many important aspects of Hospital Information Management System final year documents .In this article we will discuss about the Major parts
- Introduction
- Drawbacks Of Current Manual System
- Proposed System
- Project Goals
- OBJECTIVES of Hospital Information Management System
- FUNCTIONAL REQUIREMENTS of Hospital Information Management System
- NON FUNCTIONAL REQUIREMENTS of Hospital Information Management System
- Scope of Hospital Information
- Class Diagram of HIMS
- Use Case Diagram of HIMS
- Shell Statements Of HIMS
- Organizational Chart of HIMS
- Context Level Data Flow Diagram of HIMS
- System Sequence Diagram of HIMS
- Sequence Diagram Of HIMS
- Collaboration Diagram Of HIMS
- State Chart Diagram HIMS
- Data Model Diagram of HIMS
- Application Architecture
- Network Diagram
1:-Introduction (Hospital Information Management System”HIMS”)
Human life is very precious consist of very complicated structure and millions of function. The health sector should provide the best medical facilities to the common man. As Pakistan is a developing nation in the field of health sciences and developing a large scale of hospitals but facing a large number of problems in inter-structure facilities. The basic working of various hospitals in Pakistan is still on paper based as compare to the hospitals in Europe because there the computer have put into assist the hospital personals and their work.
The concept of automation of the administration and management of hospital is now should be implement in Pakistan. Our project is based on the above concept i.e. automation of Administration and management of Hospital. Hospital management information system (HIMS) provides the benefits of streamlined operations, enhanced administration and control, superior patient care, pharmacy, medical labs, strict cost control. HIMS is powerful flexible and easy to use and is designed and developed to deliver real benefits to management of Hospital.
2:-Draw Backs Of Current Manual System
- The current manual system has a lot of paper work .
- To maintain the records of patient and service manually, is a Time-consuming job.
- Requires large quantities of file cabinets, which are huge and require quite a bit of space in the office, which can be used for storing records of previous details.
- The retrieval of records of previously registered patients will be a tedious job.
- Lack of security for the records, anyone disarrange the records of your system.
- If executives want to check the details of the available doctors, nurses and other staff the previous system does not provide any necessary detail of this type.
3:-PROPOSED SYSTEM(Hospital Information Management System”HIMS”)
- Employee Details: The new proposed system stores and maintains all the employees’ details.
- Registers: There is no need of keeping and maintaining records and employee register manually. It remembers each and every record and we can get any report related to employee and salary at any time.
- Speed: The new proposed system is very fast and saves time.
- Efficiency: The new proposed systems complete the work of many employees in less time.
- Treatment details: The new proposed system contains the details of every past doctor and patients for future assistance.
- Reduces redundancy: The most important benefit of this system is that it reduces the redundancy of data within the data.
- Work load: Reduces the workload of the data store by helping in easy updates of the products and providing them with the necessary details together with financial transactions management.
- Easy statements: Month-end and day-end statement easily taken out without getting headaches on browsing through the day end statements.
4:-Project Goals(Hospital Information Management System”HIMS”)
It is necessary for the hospitals to keep track of its day-to-day activities & records of its patients, doctors, nurses, ward boys and other staff personals that keep the hospital running smoothly & successfully. But keeping track of all the activities and their records on paper is very difficult and error prone. It also is very inefficient and a time-consuming process Observing the continuous increase in population and number of people visiting the hospital. Recording and maintaining all these records is highly unreliable, inefficient and error-prone.
It is also not economically & technically feasible to maintain these records on paper. Thus keeping the working of the manual system as the basis of our project. We will develop an automated version of the manual system, named as “HIMS”. The main Goals of our project is to provide a paper-less hospital up to 90%. It also aims at providing low-cost reliable automation of the existing systems
5:-Objectives(Hospital Information Management System”HIMS”)
The objective of the study to fully related with Hospital Management system.
- The Software is for the automation of Hospital Management System.
- It maintains two levels of users:-
- Administrator Level
- User Level
- The Software includes:-
- Maintaining Patient details.
- Providing Prescription, Precautions and Diet advice.
- Providing and maintaining all kinds of tests for a patient.
- Billing and Report generation.
6:-FUNCTIONAL REQUIREMENTS of Hospital Information Management System”HIMS”
- The Software is for the automation of Hospital Management System.
- It maintains two levels of users:-
- Administrator Level
- User Level
- The Software includes:-
- Maintaining Patient details.
- Providing Prescription, Precautions and Diet advice.
- Providing and maintaining all kinds of tests for a patient.
- Billing and Report generation.
7:-NON FUNCTIONAL REQUIREMENTS of Hospital Information Management System
-
- DBMS requirements
- Availability :-This system will be available to employees during office hours being a desktop applications.
- Reliability:-This system generates reports and keeps accurate patient and doctor information related to medicine and appointments.
- Efficiency:-How reports and information is being generated.
- Extensible:-How this system can be extended in future. Addition departments might be include in future and its client/server or web based can be made in future and maintain its resources. It can easily maintain in the condition of error.
8:-Scope of Hospital Information Management System
In this project, we tried to minimize the paper works in a municipality and further balancing good communication between the user and the municipal employees. Thus, the manual errors will be reduced. Further, we can also include extra security for the data that is stored in the database. That is if a person is viewing their Application Status rather than others, it should show only theirs. We can also move this to the next step by giving some more definitions.
9:-Class Diagram Of Hospital Information Management System

Above is the full Class Diagram of Hospital Information Management System (A complete Documentation)
More Over If the Picture is not clear then Visit to the full Document
10 Use Case Diagram of Hospital Information Management System “HIMS”
you can see the Use Case Diagram of Hospital Information Management System “HIMS”
If you feel difficulties about the visibility of the Picture then Visit the Complete Document

12:-Organizational Chart of HIMS
A well build Organizational chart is build for you
If you want a complete organizational chart of Hospital Information Management System then the chart below in the picture is the best option
This chart is also present in Hospital Information Management system (A complete documentation) Document.
If you feel difficulties in visualization Please visit the complete document.

13:-Context Level Data Flow Diagram of HIMS
Moreover If you feel difficulties in visualization Please visit the complete document.

14:-System Sequence Diagram of HIMS
Furthermore If you feel difficulties in visualization Please visit the complete document.

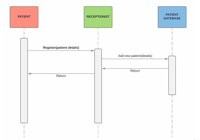
15:-Sequence Diagram Of HIMS
Furthermore If you feel difficulties in visualization then Please visit the complete document.

Second sub Sequence Diagram

Third sub Sequence Diagram

Fourth sub Sequence Diagram

Fifth sub Sequence Diagram

16:-Collaboration Diagram Of HIMS

Furthermore If you feel difficulties in visualization Please visit the complete document.
17:-State Chart Diagram HIMS
Moreover If you feel difficulties in visualization then Please visit the complete document.

18:-Data Model Diagram of HIMS
Data Model Diagram of Hospital Information Management System is also called ERD Diagram AND similarly ERD stands for Entity Relation Diagram.
Moreover If you feel difficulties in visualization than Please visit the complete document.

19:-Application Architecture
However If you feel difficulties in visualization then Please visit the complete document.

20:-Network Diagram of Hospital Information Management System

If you have any query related to Hospital Information Management System, you are free to go to the complete document .Hospital Information System (A complete Documentation) consist of a complete documentation of Final Year Project .If you want to Download it ? its absolutely free on this Plattform
